Active Query Builder 1.7.5.131 .NET Edition | 2.3 MB
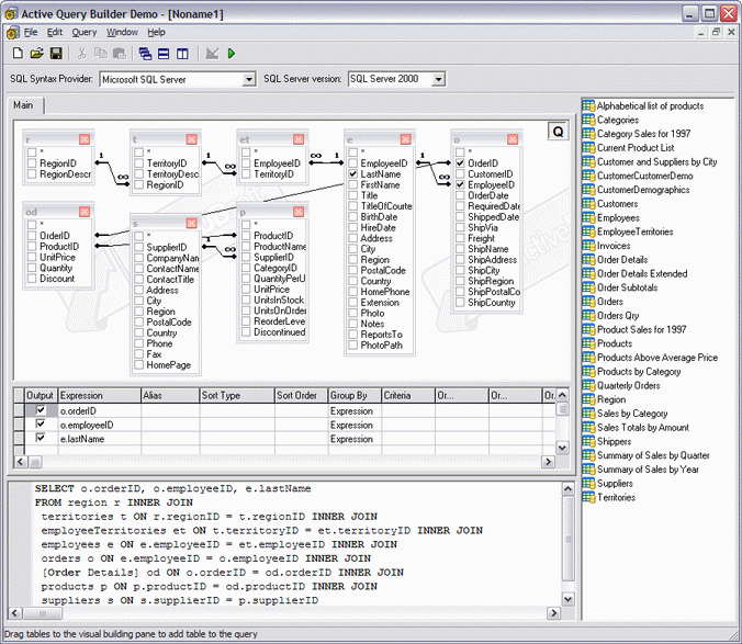
Active Query Builder .NET Edition is a visual query builder component suite that allows your end-users to build complex SQL queries with unions and subqueries via an intuitive visual interface. Active Query Builder .NET Edition supports Visual Studio .NET 2005 and 2008, Windows.Forms environment. The component was successfully tested with .NET Frameworks 2.0, 3.0 and 3.5
* Completely visual building of complex SQL queries.
* MS-Access style and SQL Server style interface.
* User-friendly interface with drag & drop support.
* Powerful means of working with parameters.
* Working in offline mode, storing metadata in XML files.
* Delicate handling of user queries.
* Restricting access to unwanted objects
* Sophisticated SQL parser.
* SQL Server, Access, Oracle, MySQL, PostgreSQL, Firebird, Sybase, IBM DB2, Informix and ANSI SQL/92 dialects support.
* Direct connect to VistaDB 3 and Advantage Database Server.
* SQL Formatter.
homepage:http://www.activequerybuilder.com/featurematrix.html?show=net

